dbwrench免费修改版是一个非常好用的数据库设计软件,大家使用它可以进行数据库的增删改查等一些功能,而且还可以在上面进行java代码的编辑,使用起来非常的方便,需要的朋友可以来下载。
dbwrench修改版介绍
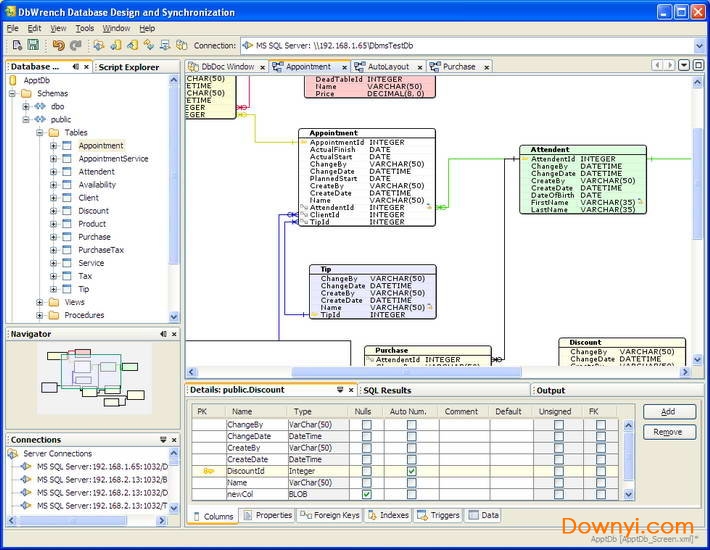
多平台的可视化数据库设计的同步软件。其特点包括语法高亮的sql查询编辑器,支持多个最流行的数据库,图形实体关系图(erd)的设计,并正向和反向工程数据库的能力。此软件是异构数据库环境的最理想选择。它的主要功能包括:一款语法加强的sql查询编辑器,支持大多数当今最为流行的数据库,一个绘图erd(实体关系图表)设计器,“推进”(forward)和“倒退”(reverse)工程数据库的能力。它是用纯粹的java语言编写的,这使得其可以运行于大部分操作系统平台。对不同种类的数据库环境来说,dbwrench为一个理想的选,它是一个多厂商,跨平台的数据库设计和往返工程软件。它的功能包括:图形实体关系图(erd)设计器,转发和反向工程数据库的能力,突出显示sql查询编辑器的语法,以及对当今许多最流行的数据库的支持。dbwrench是用纯java编写的,允许它在许多操作系统上运行。

修改教程
1、解压后数据包,bin目录中有32位和64位两个版本,自行选择

2、在安装之前需要先安装java1.7
3、安装完成后运行软件,从serial.txt文件文件复制一个注册码到到软件上注册即可

软件功能
1、图表功能
①直接在图表中编辑数据库项目。
②避免导航树节点和编辑属性表。
③包括bachman,barker和信息工程在内的几种er符号可供选择。
④使用导航窗口可以轻松处理大图。
2、数据库设计功能
使用列模板快速轻松地添加公共列。
生成数据库设计的html文档。
使用自动命名功能快速命名和执行命名约定。
只需点击几下即可添加foriegn密钥。
3、正向工程
①只需单击一次即可生成更新ddlsql脚本,大多数数据库设计工具只生成创建脚本,dbwrench生成创建和更新脚本。
②执行完整脚本或选择部分脚本运行。
③在交易安全中执行脚本。
4、逆向工程
①在数秒内对现有数据库进行反向工程。
②使用自动生成的表格插入和更新表格数据。这些表格为外键字段提供数据输入验证和组合框。
③将服务器数据库更改反向同步到设计中。
5、sql编辑器
①语法高亮编辑器。
②代码完成。
③为常用命令和实体名称创建缩写。
④以表格或文本显示查询结果。











Navicat中文版下载64位
microsoft sql server 2000 个人版下载简体中文版









